高仍网教程:是一个免费提供流行手机教程、在线学习分享的学习平台!

OPPO R7救砖图文教程 OPPO R7t线刷系统包救砖图文教程

刷机,手机方面的专业术语,是指通过一定的方法更改或替换手机中原本存在的一些语言、图片、铃声、软件或者操作系统。通俗来讲,刷机就是给手机重装系统。刷机可以使手机的功能更加完善,并且可以使手机还原到原始状态。一般情况下Android手机出现系统被损坏,造成功能失效或无法开机,也通常通过刷机来解决。一般Andriod手机刷机分为线刷,卡刷,软刷和厂刷。

一:OPPO R7t刷机前的准备工作:

    1:确保手机能用usb数据线连接电脑,这个是必须的

    2:电脑上已经安装手机的驱动,如果没有安装的话,点击这里下载安装,驱动是安装在电脑上的

    3:下载线刷格式的固件rom包,点击这里下载,专门的线刷包,下载下来放到电脑上就可以了

    4:下载刷机工具Flash_Tool,点击这里下载,下载下来放到电脑上一会儿咱们要用到

二:OPPO R7t开始线刷刷机:

    1:手机先关机,并且手机先不要用数据线连接电脑,先断开数据线

    2:把上面下载下来的rom固件包先进行解压,解压出来一有个文件夹,文件夹里还有一个文件夹,里面有咱们线刷刷机时要用到的文件

    3:解压上面下载下来的刷机工具在电脑进行解压,解压出来一个文件夹,然后在解压出来的文件夹中找到【Flash_tool.exe】文件,然后直接双击运行

    4:然后点击【Option】->【Option】->【download】,然后勾选”DA DL All With Check Sum”,检查name处,要打钩:

OPPO R7救砖教程 OPPO R7t线刷系统包救砖教程
 
OPPO R7救砖教程 OPPO R7t线刷系统包救砖教程

    5:然后点击软件上的Scatter-loading按钮选择软件对应的文件。

 

OPPO R7救砖教程 OPPO R7t线刷系统包救砖教程
 

    6:然后在刚才解压出来的固件文件夹中的文件夹里选择【MT6752_Android_scatter.txt】

 

OPPO R7救砖教程 OPPO R7t线刷系统包救砖教程
 
OPPO R7救砖教程 OPPO R7t线刷系统包救砖教程
 
OPPO R7救砖教程 OPPO R7t线刷系统包救砖教程

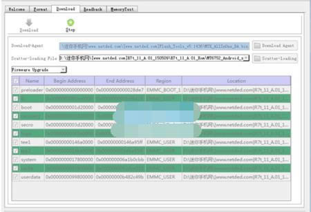
    7:选择【Firmware Upgrade】,然后点击【Download】按钮

OPPO R7救砖教程 OPPO R7t线刷系统包救砖教程
 
 
OPPO R7救砖教程 OPPO R7t线刷系统包救砖教程
 
OPPO R7救砖教程 OPPO R7t线刷系统包救砖教程

    8:手机在关机状态下,手机完全关机状态下按住【音量上键】的同时用usb数据线将手机与电脑端连接好,然后软件自动开始下载,无需任何操作,如下图显示,正在下载(下载时间有点长,请耐心等待):

 

OPPO R7救砖教程 OPPO R7t线刷系统包救砖教程
 

    9:直到出现下图的界面:此时断开usb线连接

OPPO R7救砖教程 OPPO R7t线刷系统包救砖教程
 

    10:刷机完成


刷机是完全的替代系统或局部的功能,刷机能自定义增添功能、删除功能。